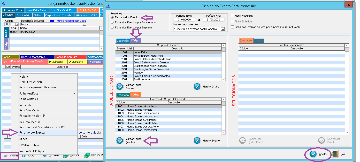
Para imprimir o Resumo por Eventos determinando um período, siga o passo a passo abaixo:
1- Acesse a tela "Cálculos" => "Eventos Funcionários" => "Cálculos" => "Impressora";
2- Selecione o item "Resumo por Eventos" => Marque a opção "Resumo dos Eventos";
3- Na parte superior da tela selecione o grupo de eventos desejado;
3.1- Na parte inferior da tela selecione o evento desejado e efetue "Duplo Clique" sobre ele;
4- Informe a "Data Inicial" e a "Data Final", clique em "Ok", selecione a(s) Empresa(s) e Funcionário(s) que deseja e clique em Aceitar". Veja imagem:
Este artigo foi útil?
Que bom!
Obrigado pelo seu feedback
Desculpe! Não conseguimos ajudar você
Obrigado pelo seu feedback
Feedback enviado
Agradecemos seu esforço e tentaremos corrigir o artigo
